€0+
Add to cart

Geneva Stripes Node - Blender

€0+

This is a fully procedural 'Geneva Stripes' generator node for Blender (Cycles & Eevee) to easily create the classic Cote De Geneve pattern seen in high-end watches. This node lets you control the thickness of the stripes, the line frequency in each stripe, you can add noise to add imperfection to the lines, and can easily be plugged into a bump node to get the geneva stripes effect.


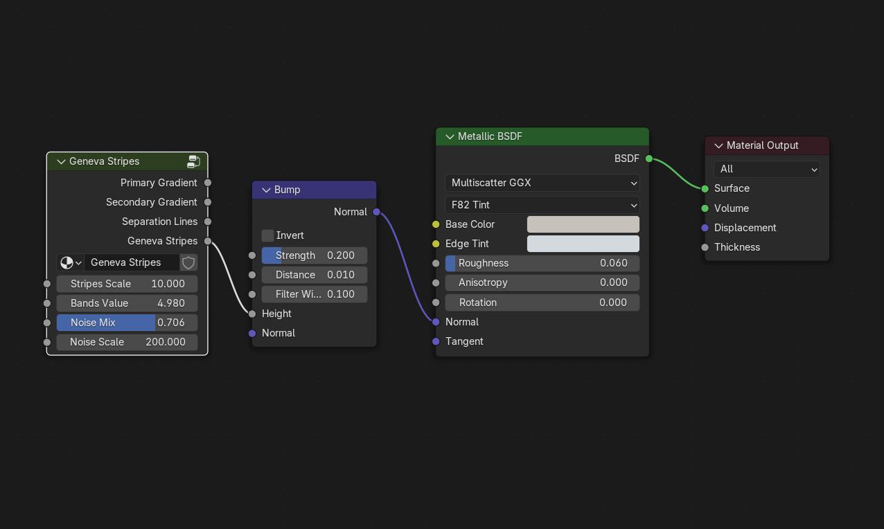
To use this node, you need to first import it into your working file by going: file > append > locate the Geneva Stripes .blend file that you downloaded > NodeTree > Geneva Stripes > and hit append. Now in the shader editor you can search for the Geneva Stripes Node, and wire it up like so:

To properly project the Geneva Stripes, simply UV unwrap your surface from top view using "project from view bounds" and to rotate the stripes, you can rotate your UV's in the UV editor:


Add to cart

A blend file with the Geneva Stripes Node

Size
578 KB
Powered by